What to Expect From Data Recovery Software
Using software to recover deleted files is a reliable method of addressing an unexpected data loss scenario. In many cases, hard drive recovery software will get back all or most of the lost files. However, you need to have realistic expectations and understand what affects the reliability and success of data recovery software. Here are some items to keep in mind regarding the use of disk recovery software.
- OS Compatibility – The first requirement of disk recovery software is that it runs on your operating system. Look for a solution that gets frequently updated to keep up with new operating system versions and features.
- Tool Safety and Reliability – The last thing you want to do is introduce more problems when recovering from data loss. Make sure you download any software tool from a reliable site and scan it for viruses before installing it on your computer. Unscrupulous actors may attach malware to recovery software in the hopes of gaining access to a user’s machine during a stressful time. Downloading software from the developer’s site is usually safer and is preferred over using third-party resellers’ websites.
- Technical Support – You need to be able to access technical support if you experience problems using the software. Whether contact is initiated by phone, email, or problem ticket, there needs to be a way to get timely help if you have issues when recovering your lost data.
- Recovery Expectations – The probability of successfully using software to recover deleted files from a disk-based storage device is directly related to the amount of use the device has experienced since the data was lost. Using the device risks overwriting the logically deleted files that can be recovered with reliable disk recovery software. Ideally, you should stop using the device as soon as you realize you have lost data, but this might not be possible. You need to keep this fact in mind when evaluating the performance of a data recovery tool.
- Software Limitations – If data has been overwritten, there are no commercially available software tools that will get it back. You may be able to get the files back if you had backed them up before they were deleted. It is strongly recommended that you regularly back up your computer and all its important information. Physically damaged drives are beyond the capabilities of data recovery software but may be salvaged by a data recovery service.
Interesting Read: Top 7 Best USB Data Recovery Software in 2021
Как можно потерять файл
Предупрежден – значит, вооружен, исходя из этой поговорки, следует перечислить наиболее частые причины удаления файла с жесткого диска или с флешки, дабы избежать повтора ситуации. Наиболее частая причина потери файла, неправильно настроенная корзина. При переустановке системы Windows в настройках корзины по умолчанию убрана галочка «Запрашивать подтверждение на удаление», вследствие чего даже если пользователь случайно нажмет клавишу «Delete» файл тут же окажется в корзине.
Второй по популярности случай потери, не удаления, а именно потери данных, с флешки или с micro SD при их переносе: если вышеуказанные носители не корректно достали из USB слота, или в процессе операции произойдёт сбой системы, отключения электроэнергии. Тогда такой случай обрыва связи привет к тому что файл будет поврежден или утерян. Советы опытных пользователей — при переносе файлов лучше пользоваться методом копирования (Ctrl+C), а не переноса или выреза. Еще одна причина утери файла, некорректное закрытие, сбой программы в которой обрабатывался или просто был открыт документ. Word, Excel, другие редакторы, конверторы периодически дают сбои и могут повредить или даже удалить обрабатываемый документ.
Потеря файлов происходит и из-за вредоносного ПО, вирусов которые могут зашифровать файлы или злонамеренно спрятать, удалить их. Такая сложившаяся ситуация может потребовать вмешательства антивирусной утилиты, или даже вызова специалиста.
И наконец самое тяжелое происшествие, так же очень распространенное, стирание файлов в ходе переустановки операционной системы (ОС), поломки HDD или временного носителя SSD, либо сбоя всей системы в целом. В этом случае обычное программное обеспечение восстановления данных может не помочь. Без участия специалистов данные с диска могут навсегда быть потерянными. Так как этот случай — один из самых тяжелых
Первое, на что обратить внимание, дабы избежать подобной ситуации, тщательно проверять перед переустановкой ОС, какая партиция (раздел) диска выбрана как место установки «операционки». Все ли необходимые документы данного раздела перенесены
Помните, часто партиции могут быть сбитыми во время установки операционной системы. То есть диск С порой система сама переименовывает в диск Д, и наоборот. Кроме этого следует обращать внимание на поведение винчестера, если он откровенно шумит, щелкает во время работы, это серьезный повод задуматься о надежности его работы.
Что следует предпринять в случае утери данных
Прежде всего после того, как вы поняли, что данные потеряны, удалены из корзины, исчезли после перегрузки компьютера, следует прекратить любые действия на компьютере, как то:
- Нельзя удалять другие документы, папки;
- Перемещать папки, документы;
- Переименовывать их;
- Записывать иные программы.
Лучший вариант действия, оставить все как есть, скачать при этом софт для восстановления данных с другого носителя (ноутбука, телефона).
Какие бывают программы – реаниматоры?
В зависимости от носителя, утилита может быть для NTFS, FAT32 файловой системы или быть универсальной. Так же реаниматор делится по типу устанавливаемой операционной системы (для Windows, Mac) и имеет следующие виды распространения:
- Бесплатно — весь предоставляемый утилитой функционал бесплатен;
- Условно платные – у таких, как правило, срок лицензии бесплатен только определенный период;
- Платная – установка, пользование которой следует изначально приобрести.
Зачастую чем сложнее задача по реанимации, тем больше шансов, что программа для восстановления удаленных файлов будет платной. И тогда возникает искушение скачать «подломанное» приложение, активация которого осуществляется при помощи разного рода кейгенов, патчей. Однако такое ПО само по себе может навредить вашим данным, и поэтому пользоваться ими категорически воспрещается. Тем более что бесплатных или условно платных версий (на одно использование) более чем достаточно.
MiniTool Power Data Recovery 6.5 [2010, Восстановление данных]
Год выпуска: 2010Жанр: Восстановление данныхРазработчик: MiniTool Solution Ltd.Сайт разработчика: http://www.powerdatarecovery.comЯзык интерфейса: АнглийскийПлатформа: Windows 2000, XP, XP x64, 2003, 2003 x64, Vista, Vista x64, 2008, 2008 x64, 7, 7 x64Описание: MiniTool Power Data Recovery — отличное средство для восстановления данных с жестких дисков, SD, Smartmedia, Compact Flash, Memory Stick и других носителей. MiniTool Power Data Recovery восстанавливает файлы и данные, потерянные в результате случайного удаления, форматирования, атаки вирусов, проблем при создании разделов или загр …
Возможности
Программа предоставляет необходимые инструменты для восстановления различных файлов. Если были утеряны фотографии с путешествия или видео-файлы с родственниками, мгновенно утилита выполняет все действия. Также она способна восстанавливать повреждённые файлы. Ключевой особенностью программы является работа с жёсткими дисками и съёмными носителями.
Работать в RS File Recovery предельно просто: указав примерное расположение файлов до того, как они были утеряны, активируется поиск. Программа выдаст все необходимые сведения и предложит восстановить данные. Полное сканирование системы поможет получить информацию даже о тех удалённых файлах, о наличии которых вы и не знали. Рядом с названием файла будет находиться оценка программой, благодаря чему можно понять, будет ли полезно его восстановление.

Уникальная технология поиска и восстановления позволяет выполнять работу быстро и рационально. Пользователь сможет провести все операции в автоматическом режиме, а также предварительно просмотреть данные. Программа поддерживает все файловые системы и прекрасно сочетается со всеми Windows. В сборке есть поддержка русского языка и встроенная функция обновления до более новой версии с официального сайта.
Возможности RS File Recovery:
- Способность восстанавливать файлы после очистки корзины, форматирования дисков или атаки вредоносных программ.
- Предварительный просмотр файлов.
- Возможность восстанавливать данные с портативных устройств, флеш-накопителей и аудио плееров.
- Мгновенное восстановление любых удалённых файлов, включая изображения, документы, музыку и архивы.
- Возможность записывать восстановленные данные на DVD.
- Поддержка работы с разными видами дисков.
- Поддержка огромного количества форматов.

Why Is Data Recovery Software Necessary?
Truth be told, data recovery software isn’t always necessary. For example, you don’t need to download a data recovery application just to get back recently deleted files that are still in the Recycle Bin. Likewise, you don’t need to perform data recovery if you have a backup of the deleted files and can simply restore them from it.
However, data recovery software is the only way to recover deleted files that are no longer in the Recycle Bin and are not backed up. Data recovery software is especially useful in situations when you accidentally formatted a storage device or deleted an important file and immediately realized your mistake.
Because deleted files are still physically present on the storage device until other files use the space they occupy, you should be able to get them back without any issues. All you need is a reliable data recovery software application.
Скачайте лучшие приложения для восстановления фото на Андроид, iOS и компьютере
Tenorshare Android Data Recovery
Tenorshare Android Data Recovery — приложение осуществляет поиск и восстановление удаленных картинок, фотографий и прочей графики на телефоне Android и других мобильных устройствах. Содержит пошаговый мастер, здорово упрощающий сей рутинный процесс.
ReclaiMe
ReclaiMe производит вполне эффективное восстановление удаленных фотографий с флешки. Простой инструмент с поддержкой большинства файловых систем и форматов photo.
PhotoRec
PhotoRec — отличная программа для возврата, собственно, фото, изображений на телефонах и планшетах, жестких дисках и других носителях. Пожалуй, самое популярное решение среди recovery-приложений данной категории
Card Recovery
Card Recovery — видимо, наиболее специализированная программа для поиска удаленных картинок и фото на всех типах твердых носителей: флешках, sd-картах, ssd и hdd-дисках.
Recuva
Recuva — эта бесплатная утилита введет в курс, как можно быстро реанимировать удаленные фотки с помощью Recuva. В общем, читайте наш обзор-исследование — и все узнаете про данный вид сканирования и его эффективность в каждом конкретном случае.
Pandora Recovery
Pandora Recovery — бесплатная и одна из лучших программа для возврата множества типов данных. Имеет удобный интерфейс проводника, доступен предосмотр картинок и фоток.
Задайте нам вопрос по восстановлению фото
Специалисты сайта softdroid.net помогут восстановить фотографии. Вы задаете вопрос — мы бесплатно отвечаем на него (ответ вы получите по почте).
Вопрос может быть не связан с восстановлением фотографий. Главное требование — детально опишите проблему, сформулируйте ее так, чтобы не пришлось расшифровывать ваше послание.
Сценарии, при которых фотографии из телефона удаляются
-
Медиа-файлы, такие как фотографии, видео, песни могут случайного стереться. Поэтому вы должны быть осторожны при работе с вашим устройством. Никогда не удаляйте файлы «скопом», по настроению. Как говорится, «утро вечера мудренее», и лучше оставить файлы на компьютере или телефоне до лучших времен, тем более что сегодня цены на носители упали до вполне приемлемых.
-
Форматирование или обновление ОС удаляет целые медиа-файлы с вашего устройства. Поэтому необходимо создать резервную копию перед форматированием или апдейтом вашего телефона.
-
Вирус на устройстве может легко повредить ваши медиа-файлы, которые хранятся в памяти телефона. Вы не можете быть в состоянии получить доступ или открыть фото после вирусной инфекции. Здесь требуется комплексное восстановление фото, что чего обычно используется комплекс специализированных приложений. Вы можете ознакомиться с ними ниже.
-
Мы постарались собрать максимально эффективные recovery-инструменты для возврата изображений, фотографий из папки Photo на компьютер. Впрочем, программы будут полезны также при сканировании флешек и sd-карт памяти на мобильных устройствах: планшетах, смартфонах. В принципе, восстановление на всех устройствах имеет общие черты.
Что может привести к повреждению файловой системы фотоаппарата?
Когда устройству недостаточно питания или когда карта извлечена, устройство находится в положении, когда файловая система может сохранить данные (в том числе фото).
Зачастую, восстановление фотографий на цифровых камерах всегда возможно. Хотя recovery-программы имеют дело с жесткими дисками на ПК пользователей или, как правило, на огромных серверах крупных компаний, имеются технологии и знания для выполнения всех видов восстановления цифровых носителей. Применяются методы нахождения критических данных для восстановления файловой системы, используются специальные инструменты, и даже лабораторий по восстановлению данных. С их помощью можно найти утерянные данные и восстановить поврежденное оборудование.
К восстановлению фото нужно подходить ответственно. Ведь с удалением фотографий не сравнится удаление обычных файлов: это все-таки более важные документы. Восстановление такого рода отличается от традиционных методов, используются другие специализированные приложения (см. ниже). Как правило, они помогут восстановить все потерянные или удаленные картинки на любой ОС: Windows, Linux или Mac OS. Поддерживаемые форматы – JPEG, PNG, BMP, GIF, TIFF, PSD, PSP, INDD, JP2, РСТ & Camera RAW изображения. Устройства, на которых могут хранится фотографии, включают в себя флешки, sd карты памяти, CD/DVD, цифровые фотокамеры, видеокамеры.
Возможности
Программа предоставляет необходимые инструменты для восстановления различных файлов. Если были утеряны фотографии с путешествия или видео-файлы с родственниками, мгновенно утилита выполняет все действия. Также она способна восстанавливать повреждённые файлы. Ключевой особенностью программы является работа с жёсткими дисками и съёмными носителями.
Работать в RS File Recovery предельно просто: указав примерное расположение файлов до того, как они были утеряны, активируется поиск. Программа выдаст все необходимые сведения и предложит восстановить данные. Полное сканирование системы поможет получить информацию даже о тех удалённых файлах, о наличии которых вы и не знали. Рядом с названием файла будет находиться оценка программой, благодаря чему можно понять, будет ли полезно его восстановление.

Уникальная технология поиска и восстановления позволяет выполнять работу быстро и рационально. Пользователь сможет провести все операции в автоматическом режиме, а также предварительно просмотреть данные. Программа поддерживает все файловые системы и прекрасно сочетается со всеми Windows. В сборке есть поддержка русского языка и встроенная функция обновления до более новой версии с официального сайта.
Возможности RS File Recovery:
- Способность восстанавливать файлы после очистки корзины, форматирования дисков или атаки вредоносных программ.
- Предварительный просмотр файлов.
- Возможность восстанавливать данные с портативных устройств, флеш-накопителей и аудио плееров.
- Мгновенное восстановление любых удалённых файлов, включая изображения, документы, музыку и архивы.
- Возможность записывать восстановленные данные на DVD.
- Поддержка работы с разными видами дисков.
- Поддержка огромного количества форматов.

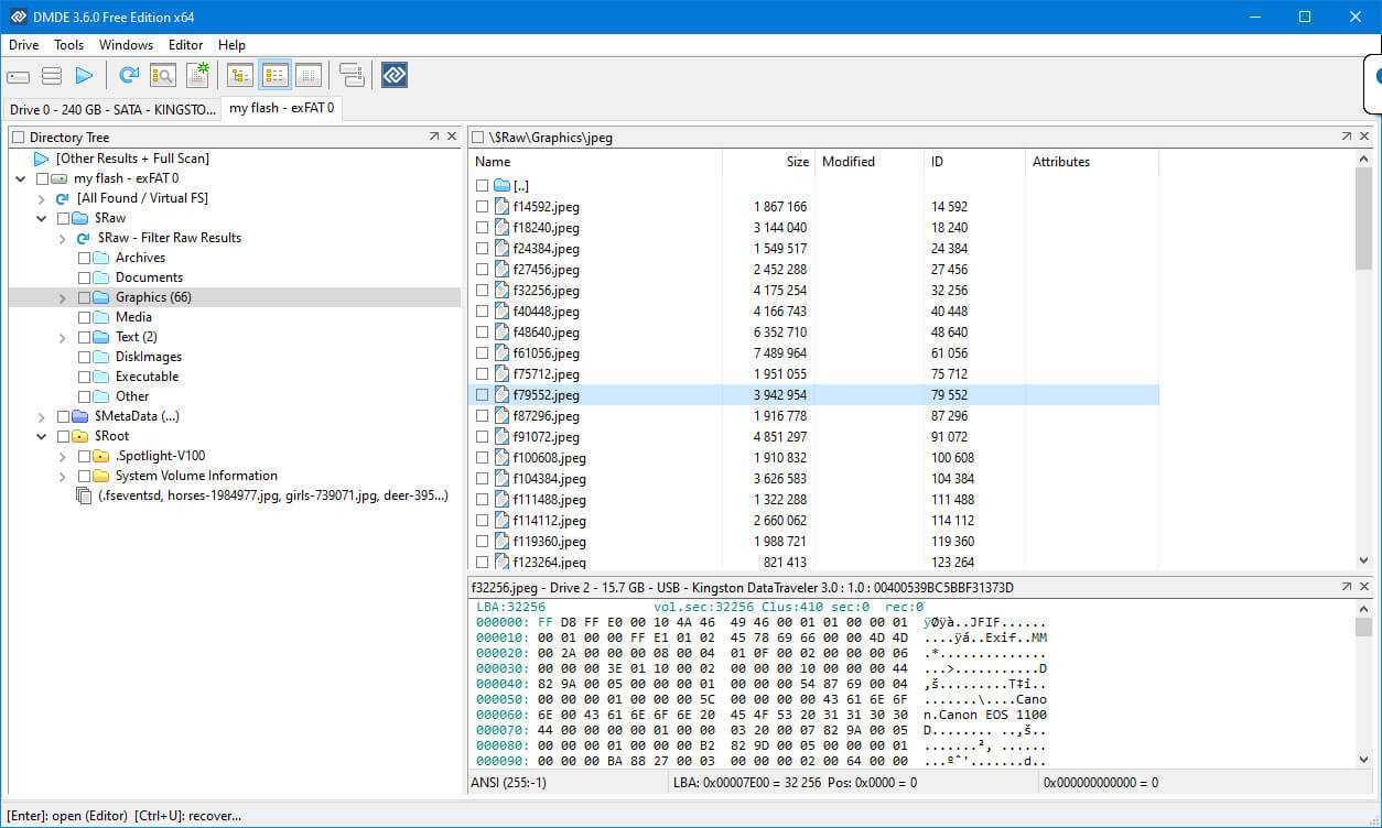
DM Disk Editor and Data Recovery Software
This tool is often referred to as DMDE and can be used to recover files from any type of storage media. It is designed to resolve problems with complex cases of data loss that other tools may not be able to handle.

This commercial product comes bundled with several freeware components such as a disk editor, partition manager, and a RAID constructor. It is a powerful tool that is meant to be used by individuals with extensive technical data recovery experience. The tool provides satisfactory recovery performance and can recover lost partitions for your Windows machine.

Recovery can be done by file system or file signature when the systems are damaged. NTFS utilities are included that enable you to work with files and directories while bypassing the NTFS driver. While DMDE may not be the easiest tool to use, in the hands of users with technical expertise it is a powerful data recovery solution.
Pros:
- Hex editor to view recoverable files
- Automated search feature
- Additional disk utilities
Cons:
- Somewhat outdated user interface
- No free data recovery
- Can be hard to locate features
Price: $48 for a standard license with the Pro version costing $95.
Limitations on the free/trial version: Only allows a preview of recoverable files.
System requirements: Windows 2K, XP, Vista, 7 and higher / macOS 10.12+ / Latest Linux distributions with libc library.
Supported file systems: NTFS, FAT12/16, FAT32, exFAT, Ext2/3/4, HFS+/HFSX, ReFS, APFS.
File Renamer Deluxe 5.6.1 [2009, Переименование файлов ]
Год выпуска: 2009Жанр: Переименование файловРазработчик: Sherrod ComputersСайт разработчика: http://www.sherrodcomputers.comЯзык интерфейса: АнглийскийПлатформа: Windows 98, ME, 2000, XP, VistaСистемные требования: Pentium II-IV, AMD, 20MB free space, RAM 256 MBОписание: File Renamer Deluxe – программа для пакетного переименования файлов. Содержит множество фильтров, может переименовывать тысячи файлов в одной партии, изменять MP3-теги, автоматически создавать папки и распределять в них файлы, возможен предпросмотр графических файлов и многое другое. Оставляйте коменты
What If Data Recovery Software Failed?
Unfortunately, there isn’t any data recovery software application that provides a complete guarantee of successful recovery. That’s because data loss can be caused by a number of different factors, including human error, computer malware, and physical damage.
While non-mechanical issues are relatively easy to deal with, physical damage presents a serious obstacle to data recovery, usually requiring the expertise of a professional data recovery service like CleverFiles Data Recovery Center.
Thanks to state-of-the-art equipment and Class 100 (ISO-14644-1 Class 5) clean rooms, CleverFiles Data Recovery Center is able to repair storage devices that have suffered a physical failure and can’t be recognized by data recovery software applications.
Как пользоваться
В виде подробной пошаговой инструкции рассмотрим, как скачать программу, как ее правильно установить на русском языке, а также как пользоваться RS Partiton Recovery.
Загрузка и установка
Само приложение можно загрузить в самом конце этой странички. Для вашего же удобства оно упаковано в один архив вместе с активатором. С его помощью вы можете получить код активации для RS Partiton Recovery и бесплатно воспользоваться Pro функционалом программы. Для этого:
- Скачав архив, распаковываем его. Начинаем установку, запустив исполняемый файл.

- Выбираем русский язык после чего переходим к следующему шагу, кликнул по «ОК».
- Принимаем лицензионное соглашение, нажав обозначенную на скриншоте кнопку.

- Дожидаемся, пока приложение будет установлено для ПК или ноутбука.
Вместе с этим смотрят: Tenorshare UltData 8.7.5.6 ломанная версия

После того как инсталляция будет завершена, программу нужно активировать. Делается это следующим образом:
- Запускаем активатор, который идет вместе с приложением. Прописываем одинаковое имя пользователя и там, и там, затем копируем лицензионный ключ в программу. Подтверждаем внесенные изменения.

- Дальше закрываем активатор, так как мы уже получили лицензию.

Теперь можно переходить к работе с приложением.
Инструкция по работе
Для того чтобы восстановить любые утраченные данные при помощи программы RS Partiton Recovery делаем следующим образом:
- Сначала, запустив приложение, кликаем по кнопке начала работы с пошаговым мастером.

- Дальше выбираем диск, с которого были удалены данные. Переходим к следующему шагу, кликнув по «Далее».

- Выбираем режим сканирования. Сначала воспользуйтесь быстрым поиском, а если он не даст результатов, переходите к углубленному анализу. Во втором случае мы можем явно указать тип файловой системы, что упростит поиск.

- Останется лишь дождаться, пока завершится сканирование.

- В левой части приложения отобразится список всех найденных папок. Выделив одну из них, в правой половине окна мы увидим содержащиеся в каталоге файлы. Если это мультимедийный объект, то еще правее отобразится окошко с предпросмотром. Таким образом очень просто понять, тот ли это файл, который нам нужен. Чтобы восстановить объекты выделяем один или несколько файлов, после чего кликаем по обозначенной на скриншоте ниже кнопке.

В результате данные, которые мы выбрали, будут восстановлены в указанное место.
Восстановление данных с жёсткого диска компьютера
2
Disk Drill
Подходит для восстановления данных с жёстких дисков на оперативных системах Виндовс и МАС. Поддерживает практически все форматы файлов, поэтому работа с ней приносит лишь удовольствие. Если удаление произошло по причине вирусов, сбоя или невнимательности, и при этом сам жёсткий диск в отличном состоянии, то этот софт подходит по всем параметрам. Эта версия не считается переносной, поэтому для её использования придётся подключить жёсткий диск к другому компьютеру.
9.7 /10
рейтинг
Плюсы
- Работа со всеми популярными форматами
- Есть встроенный поиск по типу файла
- Подходит для всех ОС
Минусы
4
R.Saver
Последний софт в топе прог для жёстких дисков – это R.Saver, которую разработчики выпускают в свободном для скачивания доступе. Бесплатный софт способен восстановить файлы форматов NTFS, FAT, exFAT, EXT3, EXT4, HFS, APFS и отлично справляется с внешними накопителями.
Его отличительной чертой можно назвать возможность запуска без предварительной установки. Функционал утилиты позволяет не только найти удалённые документы, но и воссоздать файлы из фрагментов, а также вернуть на место данные после форматирования устройств.
9.1 /10
рейтинг
Плюсы
- Полностью бесплатная
- Может работать без предварительной установки
- Поддерживает большое количество форматов
Минусы
Восстановление файлов без использования мастера
Как указано, на сайте с помощью RS File Recovery Вы можете восстановить различные типы файлов, которые были удалены, в случае если диск или флешка были отформатированы или разбиты на разделы. Это могут быть документы, фотографии, музыка и любые другие типы файлов. Также имеется возможность создать образ диска и проводить всю работу с ним — что убережет вас от возможного снижения вероятности успешного восстановления. Посмотрим, что удастся найти на моей флешке.
В данном тесте я использую флешку, на которой когда-то хранились фотографии на печать, а недавно она была переформатирована в NTFS и на нее был установлен загрузчик bootmgr в ходе различных экспериментов.

Главное окно программы
В главном окне программы для восстановления файлов RS File Recovery отображаются все подключенные к компьютеру физические диски, в том числе те, которые не видны в проводнике Windows, а также разделы этих дисков.

Если дважды кликнуть по интересующему нас диску (разделу диска), откроется его текущее содержимое, помимо которого вы увидите «папки», название которых начинается со значка $. Если открыть «Глубокий анализ», то автоматически будет предложено выбрать типы файлов, которые следует найти, после чего будет запущен поиск удаленных и потерянных другими способами файлов на носителе. Глубокий анализ запускается также, если просто выбрать диск в списке, находящемся слева в программе.

По окончании достаточно быстрого поиска удаленных файлов, вы увидите несколько папок, обозначающие тип найденных файлов. В моем случае были найдены mp3, архивы WinRAR и множество фотографий (которые как раз и были на флешке перед последним форматированием).

Найденные на флешке файлы
Что касается файлов музыки и архивов, то они оказались повреждены. С фотографиями же, напротив, все в порядке — имеется возможность предварительного просмотра и восстановления по отдельности или всех сразу (только никогда не восстанавливайте файлы на тот же диск, с которого происходит восстановление). Оригинальные имена файлов и структура папок при этом сохранены не были. Так или иначе, программа со своей задачей справилась.
